本文发布的资源已进行人工测试,可以无限制使用。
Loginizer Pro 是一款功能强大的 WordPress 安全插件,主要用于加强网站登录安全,预防暴力破解攻击,并提供多种登录验证方式。它不仅能够有效阻止恶意登录尝试,还提供了两步验证、IP 黑白名单管理、自定义登录界面等多项实用功能,是站长保护网站安全的得力助手。
Loginizer Pro 功能介绍:
免费版功能:
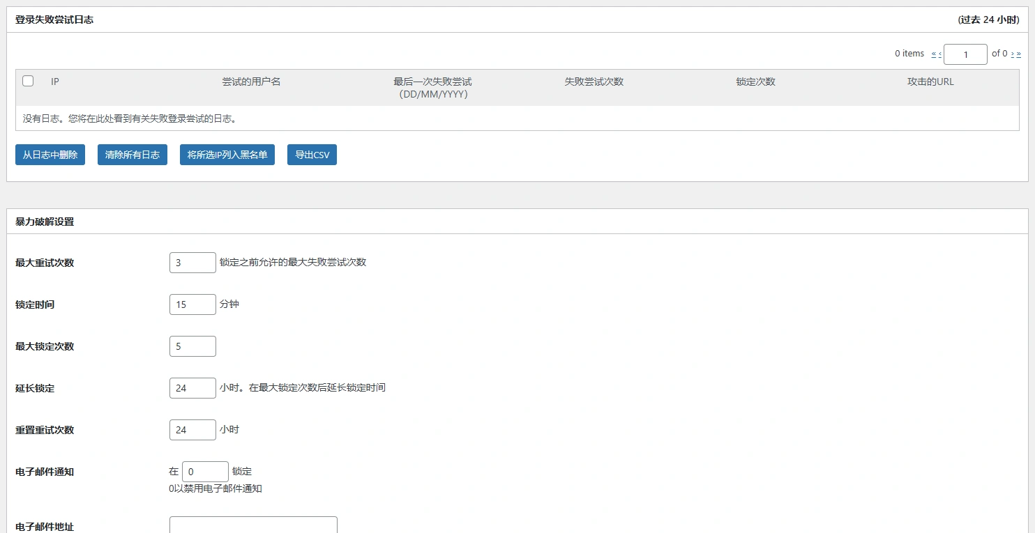
1、暴力破解防护(Brute Force Protection)
通过监控和限制登录尝试,保护账户免受黑客反复尝试登录的攻击。
2、延长锁定(Extended Lockouts)
可设置在最大失败尝试次数后自动锁定 IP,系统预设了最优配置,也可自行调整。
3、详细日志(Detailed Logs)
记录所有失败登录尝试和可疑活动的详细日志,方便随时监控。
4、邮件通知(Email Notification)
在发生登录失败时立即发送邮件通知,便于快速应对暴力破解攻击。
5、IP 黑名单(Blacklist IP’s)
可创建不信任 IP 地址列表,这些 IP 将被禁止登录网站。
6、IP 白名单(Whitelist IP’s)
可创建受信任 IP 地址列表,这些 IP 不会被登录限制。
专业版功能:
7、MD5 校验(MD5 Checksum)
对网站核心文件进行 MD5 校验,检测是否有文件被修改或植入恶意代码。
8、验证码(reCaptcha)
通过复杂的验证机制阻止恶意活动,保护网站免受欺诈和滥用。
9、安全问题(Challenge Questions)
在登录页面添加安全问题,确保只有知道答案的人才能登录。
10、邮箱无密码登录(Passwordless Login)
完全禁用密码登录,用户输入用户名/邮箱后通过邮件链接登录。
11、邮箱两步验证(2FA via Email)
通过邮箱验证增加登录安全层级,配置双重认证实现安全登录。
12、手机应用两步验证(2FA via Mobile Apps)
通过手机或认证器应用实现双重认证,确保登录安全。
13、重命名登录页面(Rename Login Page)
可修改 wp-login.php 链接为自定义地址,只有知道新地址的人才能登录。
14、防止 Pingback(Prevent Pingbacks)
禁用 pingback 功能,防止用户 pingback 网站,预防 DDOS 攻击。
15、禁用 XML-RPC(Disable XML-RPC)
禁用或重命名 XML-RPC,防止针对 WordPress 默认开放的 xmlrpc.php 页面的暴力破解。
Loginizer Pro 中文汉化版相关截图:








压缩包资源说明:
资源压缩包/
├── loginizer ← 主插件功能代码,放入 /wp-content/plugins/
├── loginizer-security ← 主插件功能代码,放入 /wp-content/plugins/
├── 中文语言包 ← 插件的中文翻译文件,放入 /wp-content/languages/plugins/
2、本站保证代码的完整性和可用性,兼容性可查看主题/插件官网说明。
3、某些插件/主题的个别功能需要验证订阅账户并连接官方服务器,所以破解版是不能使用这个功能的。
4、本站只提供相应的主题、插件代码下载,不包含任何安装或其他服务。(可选本站付费服务)
5、本站汉化主题、插件均为破解版,详细信息请看资源文章说明。
6、开通终身会员后可享受全站无限制下载。
7、本站所有资源均为虚拟资源,所以已经售出,概不退款,还请谅解。
